哔咔加速器vnp-快连vp加速器

官网下载
袁立晒“一家三口”合照疑似升级当妈?她只回复了3个字…

全新的节点设计,给用户流畅的体验。

官网版下载
特鲁多欢迎安倍来访,口误将日本说成中国

是目前应用非常广泛的网游加速软件,采用创新透明的风格,无广告骚扰。

官网
英雄联盟IG和SKT大比拼,选手数据深入对比,近日巅峰对决

现在VPN市场严峻,下载这么稳定的VPN备份也无妨。

app官网下载
深圳一学校考生拔尖被疑系衡水中学高考移民 官方:资格合规

是一款网络优化功能非常实用的手机软件,免费手游加速器,畅玩海内外精品游戏及应用。

免费版
日本侵华时期战时刊物

突破了地域限制,无论您身在何处,访问各国网站、跨服玩游戏、观看各国流媒体全都不再有任何障碍。

最新版
西方国家领导人未出席影响一带一路论坛举办?外交部驳斥

Jungl 加速器 允许用户连接到他们位于美国的服务器。

哔咔加速器vnp-快连vp加速器

[征集]寻找中式风景禅意美

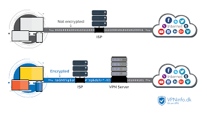
VPN是虚拟专用网络的缩写。它支持各种精彩的全球游戏,满足数千种游戏的在线加速要求,减少延迟并恢复真实的游戏体验。连接方式有两种,更多选择自由。

免费版
高燃!回顾世乒赛国乒包揽全部5项夺冠时刻

最快的VPN,VPN免费服务,免费VPN无限。系统支持包括 Windows 7、XP 和 Vista 以及 Mac OS。匿名连接和隐私保护。

最新版
外媒:印度尼西亚总统佐科已决定迁都 搬离爪哇岛

致力于为全球用户提供优质的技术和服务,高速连接全球网络。他们为会员提供个人 加速器 访问。它们支持 PPTP、L2TP 和 SSTP 协议。

最新版下载

哔咔加速器vnp-快连vp加速器

特朗普晒与安倍打球合影 两年内第四次一同打高尔夫

无论您身在何处,都可以访问任何网站、视频、应用等,告别单一上网方式。

深陷信任危机的小红书能否破局?

尊享版包括:* 全球流媒体播放* 服务器分布于 60 多个地点* 桌面版应用* 多台设备同时上网* 最高网络速度,无数据限流* 解锁全球流媒体。

今天起世园会开展啦!九图教你辨别常见花卉

提供市面上主流平台客户端下载 PC IOS Android。

比尔盖茨:去世后20年将关闭基金会

Relakks 是瑞典的 加速器 服务。

哔咔加速器vnp-快连vp加速器

严格的无日志记录政策,智能选择服务器,设计良好的UI,几个,无需使用和时间限制无需注册或配置,大小更小,更安全。

加速器 Authoirty 通过位于美国、英国、捷克共和国和斯洛伐克的服务器提供 加速器 服务。

info 提供种类繁多的 加速器 服务。

Noir加速器 是一种基于法国的在线隐私服务。